java native方法_Flutter与Native的生死相依
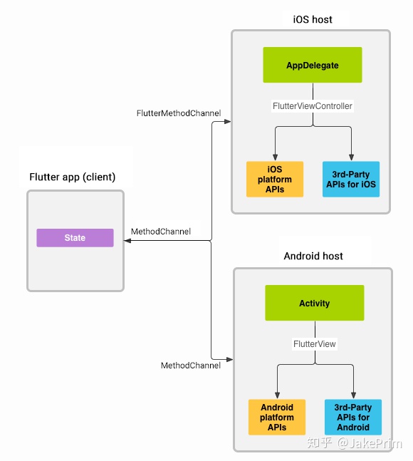
Flutter与Native如何对话? 概念参考Flutter中文网Flutter与Native间通信,是通过平台通道向Native(Android/IOS)发送消息.Navtive通过平台通道接收到消息,然后Native处理消息,然后将响应消息返回给Flutter.这样就完成了Flutter与Native的一次对话.可以想象为:通俗的来讲就是Flutter拨打Native的电话号码,平台通道就相
Flutter与Native如何对话?
概念参考Flutter中文网
Flutter与Native间通信,是通过平台通道向Native(Android/IOS)发送消息.Navtive通过平台通道接收到消息,然后Native处理消息,然后将响应消息返回给Flutter.这样就完成了Flutter与Native的一次对话.
可以想象为:通俗的来讲就是Flutter拨打Native的电话号码,平台通道就相当于基站(BTS),通过电话号码向Native发送信号进行呼叫,呼叫成功后Native接通电话,然后Flutter可以向Native指定定义好的消息,Navtive给出响应.响应完毕后自动挂断.完成一次通话.
消息和响应是以异步.
既然是传递消息肯定有类型限制,不能什么消息都传递. 可以传递的消息类型如下:
| Dart | Android | iOS | | -------------------------- | ------------------- | ---------------------------------------------- | | null | null | nil (NSNull when nested) | | bool | java.lang.Boolean | NSNumber numberWithBool: | | int | java.lang.Integer | NSNumber numberWithInt: | | int, if 32 bits not enough | java.lang.Long | NSNumber numberWithLong: | | double | java.lang.Double | NSNumber numberWithDouble: | | String | java.lang.String | NSString | | Uint8List | byte[] | FlutterStandardTypedData typedDataWithBytes: | | Int32List | int[] | FlutterStandardTypedData typedDataWithInt32: | | Int64List | long[] | FlutterStandardTypedData typedDataWithInt64: | | Float64List | double[] | FlutterStandardTypedData typedDataWithFloat64: | | List | java.util.ArrayList | NSArray | | Map | java.util.HashMap | NSDictionary |
当你发送和接收值时,会自动进行序列化和反序列化
如何实现通信?
本篇以Android为例实现一个语音识别的插件(使用百度语音的SDK)
Flutter要与Navtive通信,就需要构建通道(MethodChannel),构建通道完毕后,还需要知道一个电话号码(与Native定义好的一个唯一的通道名,电话号码也是唯一的)比如“asr_plugin”,这是唯一的通道名
class AsrPlugin {
//通过MethodChannel 调用原生的方法
static const MethodChannel _channel = const MethodChannel('asr_plugin');
}
上述代码,已经建立好通道了,并且尝试连接Native.要想连接Native,Native则要接受通道,接受的通道名就是Flutter定义好的通道名,这样才能与Native完整的建立通道
public static void registerWith(Registrar registrar) {
//确保通道名称一致
final MethodChannel channel = new MethodChannel(registrar.messenger(), "asr_plugin");
}
完成上述代码,Flutter已经连接上了Native,这时Flutter只要发送消息,就可以操作Native了.
代码如下,Flutter向Native发送消息,分别是识别语音、停止、取消、销毁
注意:需要将方法设置为异步的async 发送和接受响应以确保界面保持响应
static Future<String> start({Map params}) async {
return _channel.invokeMethod("start", params ?? {});
}
/// 与native通信的方法 调用native 的停止录音
static Future<String> stop() async {
return _channel.invokeMethod("stop");
}
/// 与native通信的方法 调用native 的取消录音
static Future<String> cancel() async {
return _channel.invokeMethod("cancel");
}
static Future<String> release() async {
return _channel.invokeMethod("release");
}
Native如何接受消息呢? 需要实现MethodCallHandler接口,onMethodCall方法中可以接受到Flutter发送到消息.
final MethodChannel channel = new MethodChannel(registrar.messenger(), "asr_plugin");
//设置方法处理 MethodCallHandler MethodChannel 是flutter调用原生的方法
channel.setMethodCallHandler(this);
@Override
public void onMethodCall(MethodCall call, Result result) {
//需要初始化权限
initPermission();
if (call.method.equals("getPlatformVersion")) {
result.success("Android " + android.os.Build.VERSION.RELEASE);
} else if (call.method.equals("start")) {
start(call, result);
} else if (call.method.equals("stop")) {
stop(call, result);
} else if (call.method.equals("cancel")) {
cancel(call, result);
} else if (call.method.equals("release")) {
release(call, result);
} else {
result.notImplemented();
}
}
还有一个问题,如果将Native识别到语音.返回给Flutter呢? onMethodCall(MethodCall call, Result result)在onMethodCall方法中有一个Result对象,通过Result返回给Flutter
成功的返回mResult.success(o);
失败的返回 mResult.error(s, s1, o);
Flutter处理响应:
AsrPlugin.start().then((text) {
print("------------start:" + text);
if (text != null && text.length > 0) {
setState(() {
_result = text;
});
}
}).catchError((e) {
print("------------catch:" + e.toString());
});
实现结果如下,已经识别出了语音.
Native如何集成Flutter?
- 创建flutter module
- 添加flutter module依赖
- Java/object-c 调用flutter module
- flutter 作为原生开发的独立的页面
- flutter 作为原生页面的一部分
Add Flutter to existing apps 此处为官方的文档,解释的非常详细,如果英语好的话可以直接看官方的文档.
这里简单介绍一下集成的步骤
通过命令行的方式创建 Flutter module
> flutter create -t module flutter_module
运行完上面的命令就会生成一个名字为flutter_module的module项目,然后将这个module放到原生项目同级的目录下.
原生项目的配置:
setting.gradle 添加如下代码
setBinding(new Binding([gradle: this])) // newevaluate(new File( // new
settingsDir.parentFile, // new
'flutter_hybrid/.android/include_flutter.groovy' // new
))
注意flutter_hybrid需要改成你用命令创建的module的名字如:flutter_module
app.gradle中配置如下
android {
......
compileOptions {
sourceCompatibility 1.8
targetCompatibility 1.8
}
}
dependencies {
implementation project(':flutter')
}
build 一下项目就将Flutter module 集成进来了
打开Flutter module
需要修改 main.dart 定义好跳转的Route页面
import 'dart:ui';
void main() => runApp(_widgetForRoute(window.defaultRouteName));
Widget _widgetForRoute(String route) {
switch (route) {
case 'list':
return _listWidget();
case 'item':
return _itemWidget();
case 'page':
return _pageWidget();
}
}
Widget _listWidget() {
return Container(
child: ListView.builder(
itemBuilder: (context, index) {
return _itemWidget();
},
itemCount: 10,
),
);
}
Widget _itemWidget() {
return Container(
child: Text(//text 必须要有 textDirection TextDirection.ltr 否则会报错
'This is Flutter route item attach new',
textDirection: TextDirection.ltr,
),
color: Color(0x00fff122),
);
}
Widget _pageWidget() {
return MyApp();
}
原生项目中如何调用flutter页面?
- 将flutter页面作为某个view的一部分 ,通过定义好的Route名称来加载某个widget,同时需要将lifecycle生命周期传递进去
val createView = Flutter.createView(this, lifecycle, "item")
fl_load.addView(createView)
- 将flutter页面作为独立的页面
val beginTransaction = supportFragmentManager.beginTransaction()
beginTransaction.replace(R.id.fl_only, Flutter.createFragment("page"))
beginTransaction.commit()
如何如何调试和热重载flutter module
如何热重载flutter module?
当打开flutter module时,并没有运行在当前的module,而是运行在原生的项目中,如果改动了module中的UI 如何热重载呢?在上面的官方文档中同样有详细的讲解
在当前的module中,点击Terminal 输入如下命令 ,就可以实现flutter module的热重载
flutter attach
本篇文章主要讲解了flutter与native通信和flutter module作为native的部分界面
更多推荐


所有评论(0)